TaskExplorer官方版是一款十分出色的高级任务管理器,TaskExplorer官方版界面美观,使用流畅,支持查看计算机软硬件信息,包括CPU、硬盘使用量、网络上行下行速度、并发率等信息。不仅如此,TaskExplorer最新版还支持对硬盘的使用量进行实时更新等操作。
TaskExplorer功能介绍
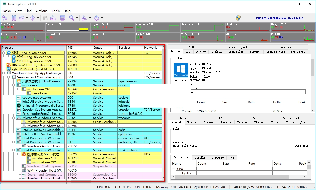
1、GPU内存使用量
2、内存使用量
3、硬盘时时使用量。
4、网络上传下载量。
5、GPU使用率。
6、cpu使用率。
TaskExplorer软件特色
1、TaskExplorer官方版拥有好用的搜索功能。搜索栏能够帮助你快速寻找当前标签页中的内容。
2、进程管理。默认使用列表方式显示,你也可以选择使用树状目录模式,选中一个进程后,点击界面底部的“Process Details”能查看详细信息和与之有关的程序。
3、管理服务。Task Manager DeLuxe除了能够开启/停止windows中的服务外,还带有卸载功能,无用的服务就可以利用这个功能删除掉。甚至你还可以利用这个功能来手动精简服务。
4、开机自启动项管理。这个任务管理器中的自启动项管理功能很强大,隐藏在注册表中的自启动项也能够扫描到。比如令人讨厌的flash player升级程序、java升级程序都可以检测并删除。
5、查看系统信息和增强型的“性能”。在“performance”标签页中,大家可以看到熟悉的性能界面,不过Task Manager DeLuxe还可以监控cpu的speed,也就是处理器处于什么运行频率。
TaskExplorer使用方法
1、用户可以点击本网站提供的下载路径下载得到对应的程序安装包
2、通过解压功能将压缩包打开,打开程序数据包后就可以看到对应的程序文件
3、找到主程序,双击主程序即可将程序打开,弹出功能分布清晰的界面
4、进入应用程序后,可以看到整个应用程序界面都会显示您的电脑应用程序
5、用户可以在界面下方看到您的电脑CPU使用率以及GPU使用率
6、可以统计出电脑中的应用磁盘使用量以及剩余多少,可以直接看得到
7、当然程序远不止只统计这些,还有很多其他与您的电脑息息相关的数据信息都有显示
8、在用户界面的右边,可以看到每一个程序以及文件夹的使用率,占用内存等
9、还可以查询到磁盘中的数据信息,文件以及数据的占用磁盘信息都可以直接看到
其中的GPU内存使用量和使用率功能可以获得和windows 10中任务管理器一样的效果。
而上传下载使用量也是分开显示的,你可以看到实际的传输速度。
所有资源监视器区域的背景都包含历史数据的折线图,所以只要你打开TaskExplorer,那么就可以看到过去一段时间内某些硬件的使用情况。
当然,如果你是专业用户,自然还可以从TaskExplorer界面的其他区域来获得更多有用的功能。
TaskExplorer更新日志
1:全新界面,清爽,简单,高效
2:性能越来越好
小编推荐:在经历了那么多年的更新与优化,TaskExplorer变得更加人性化,也更加的具有科技感,强烈推荐给大家,欢迎下载。感兴趣的还可以下载daemon tools pro、fmodex.dll、该内存不能为read修复工具、microsoft .net framework。
∨ 展开
win7 activation简体中文免费版
柠檬桌面(桌面美化软件)
局域网系统克隆easy net ghost
kmsauto net 2019
hdd repair(硬盘pkr自校准工具)
eizo-test(lcd显示器测试工具)
微软kb4012215 32位 for win7
driver magician lite(驱动备份软件)
删除文件恢复大师修改版







